Appearance
新手教程
同步订单
- 进入系统首先同步订单,选择时间,店铺,点击确认即可自动同步,可以在同步记录中查看同步进度,等待同步完成


- 订单同步完成后,维护商品成本,点击同步商品,获取店铺的商品,然后编辑成本,其中生效时间是商品成本的生效时间,如果后期成本变动,可以维护一个新的成本,历史订单成本不变,但是新订单的成本会按生效时间计算

也可以多选商品统一设置 

按商品编码设置成本,这里的成本会在商品自身已经维护成本之后失效,统一设置编码的用户无需重复维护单一商品成本 
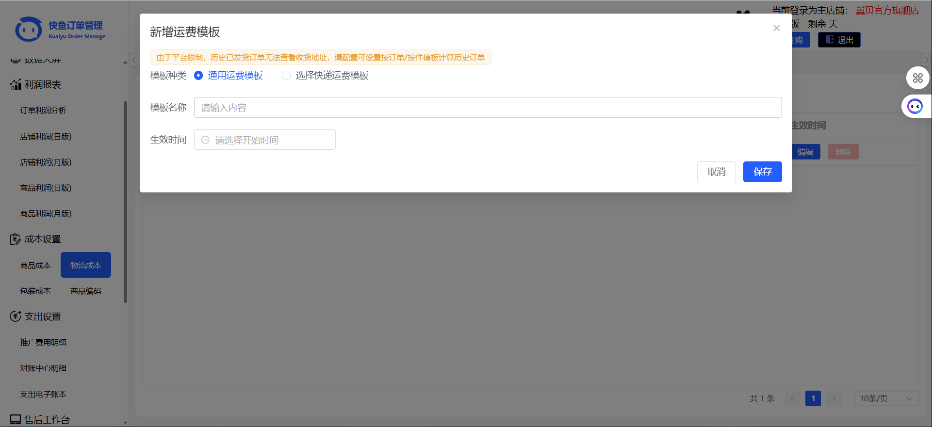
- 运费成本,历史订单由于平台政策原因无法获取收货地址,此时需要维护默认模板


可以按地区/快递公司单独设置成本 
包装成本


推广费用维护,因平台限制,需要用户在pdd后台导出后导入系统,
一下是导入方式,数据维度 分天。数据范围推广商品 
对账中心成本,几乎涵盖了店铺所有的支出收入,包括但不限于运费险,小额打款,技术服务费扣除退款等

以下是导出对账中心数据的方式 
支出电子账本,维护其他支出费用,

订单过滤 可添加规则批量过滤,例如订单插旗,也可输入订单号单独过滤,过滤后的订单将不再算入当天数据

仓库核对,当订单申请退货退款后,将退回来的商品入库,入库的商品不计算损耗商品成本,若未入库,则算计算商品损耗

丢件登记,用于已发货仅退款订单 
- 维护完成之后,可以点击重算成本利润,等待计算完成,即可查看利润





- 店铺退款统计
